openKylin社区论坛
求助怎么安装安同系统的oma包管理组件,显示没有权限
新手入门
常见问题
软件兼容
鸡大宝
2025 年8 月 31 日 17:42
1
2025-09-01_01-39-57
676×577 71.8 KB
myhonor
2025 年8 月 31 日 21:22
2
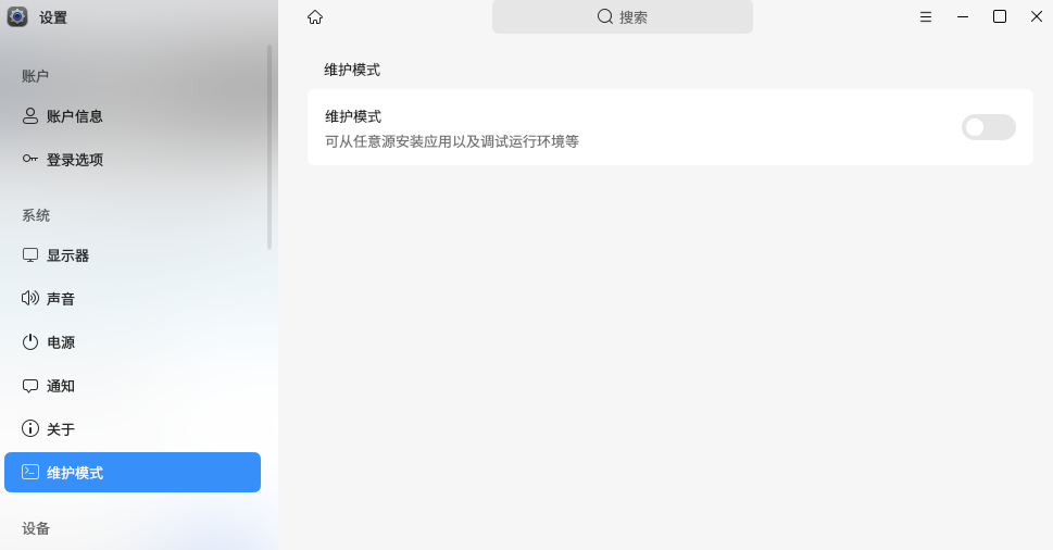
image
969×506 41.5 KB
开启维护模式
鸡大宝
2025 年9 月 1 日 02:12
3
好的,等待试试,谢谢了